计算机原理学习笔记 指令系统与数据表示
交大电院数据驱动软件技术实验室成果荣获ICDE 2023唯一最佳论文奖
屏幕监控软件大盘点 10款高效助力计算机软件数据处理服务的利器
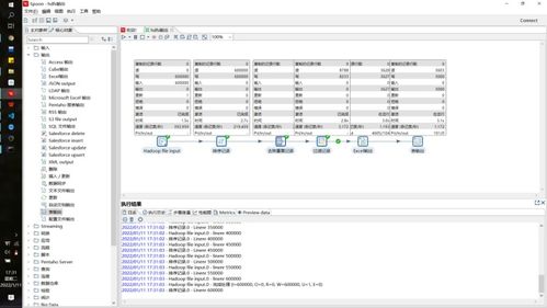
基于零售交易数据的Spark数据处理与分析 赋能现代零售业的计算机软件数据处理服务
电脑音频录制指南 精选软件与MP3格式转换全攻略
UltraEdit编辑器Windows版 专业数据处理与编程利器
喜讯 我司荣获四项软件著作权,开启数据处理服务新篇章
计算机软件数据处理服务 数字化时代的核心引擎
揭秘医渡云 计算机软件数据处理服务如何重塑医疗健康产业
基于Consul服务注册中心的一次故障分析与优化实践
运用Excel深度解析母婴产品市场 数据驱动下的精准运营策略
美的集团在京成立科技公司,拓展软件与数据服务新赛道
映客关联企业全资收购北京甜蜜瞬间,深化数据处理服务布局
喜报 895项目达观数据成功获得1.6亿元B轮融资,引领计算机软件数据处理服务新浪潮
云端服务器 定义、功能与计算机软件数据处理服务解析
美国工程专业就业前景详细解读 聚焦计算机、软件与数据处理服务领域
泰来三维 三维扫描技术如何赋能工业数字化转型升级
vSAN数据与Apache Cassandra的NoSQL数据在计算机软件数据处理服务中的区别
客户端与服务器之间的数据收发机制及其在计算机软件数据处理服务中的应用
江财新闻 我校开展Office办公软件培训活动,助力提升计算机软件数据处理服务能力
如若转载,请注明出处:http://www.bhlmshop.com/product/list-2.html